Mongo入门 - 基本使用:效率工具
Mongo入门 - 基本使用:效率工具
本文将主要介绍常用的MongoDB的工具,这些工具可以极大程度的提升你的效率。@pdai
Mongo入门 - 基本使用:效率工具
推荐使用MongoDB Compass,所以详细截几个图给大家看看。
MongoDB Compass Community由MongoDB开发人员开发,这意味着更高的可靠性和兼容性。它为MongoDB提供GUI mongodb工具,以探索数据库交互;具有完整的CRUD功能并提供可视方式。借助内置模式可视化,用户可以分析文档并显示丰富的结构。为了监控服务器的负载,它提供了数据库操作的实时统计信息。就像MongoDB一样,Compass也有两个版本,一个是Enterprise(付费),社区可以免费使用。适用于Linux,Mac或Windows。官网下载地址在新窗口打开
- 查询
展示列表

特色:按条件查询

特色:转化为查询语言

- 聚合
特色:可以可视化的添加pipleline中的Stage

- 索引

- Explain

- Schema

- 校验

官方MongoDB Compass
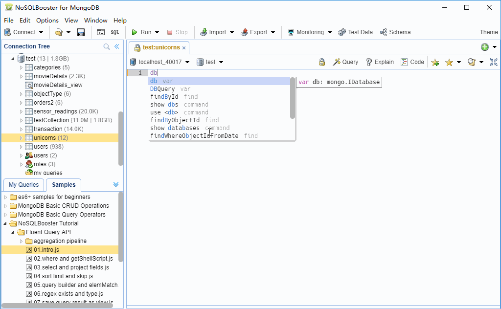
NoSQLBooster是MongoDB CLI界面中非常流行的GUI工具。它正式名称为MongoBooster。NoSQLBooster是一个跨平台,它自带一些mongodb工具来管理数据库和监控服务器。这个Mongodb工具包括服务器监控工具,Visual Explain Plan,查询构建器,SQL查询,ES2017语法支持等。它有免费,个人和商业版本,当然,免费版本有一些功能限制。NoSQLBooster也可用于Windows,MacOS和Linux。支持 sql,免费版 支持 CSV、JSON 导入,但不支持 CSV、JSON 导出。集成了 mongodump/mongorestore,支持监控,和查询优化。 下载链接在新窗口打开

NoSQLBooster
Robo 3T前身是Robomongo。支持Windows,MacOS和Linux系统。Robo 3T 1.3为您提供了对MongoDB 4.0和SCRAM-SHA-256(升级的mongo shell)的支持,支持从MongoDB SRV连接字符串导入,以及许多其他修复和改进。大家也可以找到之前的Robomongo,完全免费的版本使用。下载地址在新窗口打开

早前的Robomongo

Robot3T
对于喜欢超级轻量级的,以及vscode粉来说,MongoDB vscode插件可以考虑下:

Vs Code plugin
因为其它不常用,且上面的几个工具已经足够了,这里只是给出其它工具的列表:
- 还要注册!它不仅支持MongoDB,还支持MySQL,MySQL复制,MySQL NDB集群,Galera集群,MariaDB,PostgreSQL,TimescaleDB,Docker和ProxySQL。
- 为数据库基础架构提供全自动安全性,该基础架构具有单个图形用户界面,可操作和自动化MongoDB和MySQL数据库环境。它可通过YUM/APT提供回购,适用于Linux平台(RedHat,Centos,Ubuntu或Debian)
- 目前看只更新到v3.4
- 这里有个demo在新窗口打开
