MyBatis详解 - 总体框架设计
MyBatis详解 - 总体框架设计
MyBatis整体架构包含哪些层呢?这些层次是如何设计的呢?@pdai
MyBatis详解 - 总体框架设计
MyBatis框架整体设计如下:

接口层-和数据库交互的方式
MyBatis和数据库的交互有两种方式:
- 使用传统的MyBatis提供的API;
- 使用Mapper接口;
使用传统的MyBatis提供的API
这是传统的传递Statement Id 和查询参数给 SqlSession 对象,使用 SqlSession对象完成和数据库的交互;MyBatis 提供了非常方便和简单的API,供用户实现对数据库的增删改查数据操作,以及对数据库连接信息和MyBatis 自身配置信息的维护操作。

上述使用MyBatis 的方法,是创建一个和数据库打交道的SqlSession对象,然后根据Statement Id 和参数来操作数据库,这种方式固然很简单和实用,但是它不符合面向对象语言的概念和面向接口编程的编程习惯。由于面向接口的编程是面向对象的大趋势,MyBatis 为了适应这一趋势,增加了第二种使用MyBatis 支持接口(Interface)调用方式。
使用Mapper接口
MyBatis 将配置文件中的每一个<mapper> 节点抽象为一个 Mapper 接口,而这个接口中声明的方法和跟<mapper> 节点中的<select|update|delete|insert> 节点项对应,即<select|update|delete|insert> 节点的id值为Mapper 接口中的方法名称,parameterType 值表示Mapper 对应方法的入参类型,而resultMap 值则对应了Mapper 接口表示的返回值类型或者返回结果集的元素类型。

根据MyBatis 的配置规范配置好后,通过SqlSession.getMapper(XXXMapper.class)方法,MyBatis 会根据相应的接口声明的方法信息,通过动态代理机制生成一个Mapper 实例,我们使用Mapper 接口的某一个方法时,MyBatis 会根据这个方法的方法名和参数类型,确定Statement Id,底层还是通过SqlSession.select("statementId",parameterObject);或者SqlSession.update("statementId",parameterObject); 等等来实现对数据库的操作, MyBatis 引用Mapper 接口这种调用方式,纯粹是为了满足面向接口编程的需要。(其实还有一个原因是在于,面向接口的编程,使得用户在接口上可以使用注解来配置SQL语句,这样就可以脱离XML配置文件,实现“0配置”)。
数据处理层
数据处理层可以说是MyBatis 的核心,从大的方面上讲,它要完成两个功能:
- 通过传入参数构建动态SQL语句;
- SQL语句的执行以及封装查询结果集成
List<E>
参数映射和动态SQL语句生成
动态语句生成可以说是MyBatis框架非常优雅的一个设计,MyBatis 通过传入的参数值,使用 Ognl 来动态地构造SQL语句,使得MyBatis 有很强的灵活性和扩展性。
参数映射指的是对于java 数据类型和jdbc数据类型之间的转换:这里有包括两个过程:查询阶段,我们要将java类型的数据,转换成jdbc类型的数据,通过 preparedStatement.setXXX() 来设值;另一个就是对resultset查询结果集的jdbcType 数据转换成java 数据类型。
SQL语句的执行以及封装查询结果集成List
动态SQL语句生成之后,MyBatis 将执行SQL语句,并将可能返回的结果集转换成List<E> 列表。MyBatis 在对结果集的处理中,支持结果集关系一对多和多对一的转换,并且有两种支持方式,一种为嵌套查询语句的查询,还有一种是嵌套结果集的查询。
框架支撑层
- 事务管理机制
事务管理机制对于ORM框架而言是不可缺少的一部分,事务管理机制的质量也是考量一个ORM框架是否优秀的一个标准。
- 连接池管理机制
由于创建一个数据库连接所占用的资源比较大, 对于数据吞吐量大和访问量非常大的应用而言,连接池的设计就显得非常重要。
- 缓存机制
为了提高数据利用率和减小服务器和数据库的压力,MyBatis 会对于一些查询提供会话级别的数据缓存,会将对某一次查询,放置到SqlSession 中,在允许的时间间隔内,对于完全相同的查询,MyBatis 会直接将缓存结果返回给用户,而不用再到数据库中查找。
- SQL语句的配置方式
传统的MyBatis 配置SQL 语句方式就是使用XML文件进行配置的,但是这种方式不能很好地支持面向接口编程的理念,为了支持面向接口的编程,MyBatis 引入了Mapper接口的概念,面向接口的引入,对使用注解来配置SQL 语句成为可能,用户只需要在接口上添加必要的注解即可,不用再去配置XML文件了,但是,目前的MyBatis 只是对注解配置SQL 语句提供了有限的支持,某些高级功能还是要依赖XML配置文件配置SQL 语句。
引导层
引导层是配置和启动MyBatis配置信息的方式。MyBatis 提供两种方式来引导MyBatis :基于XML配置文件的方式和基于Java API 的方式。
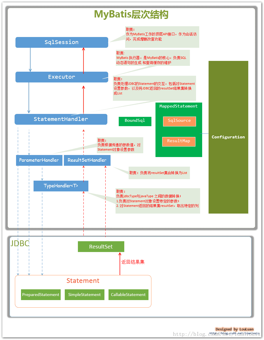
MyBatis架构概览
从MyBatis代码实现的角度来看,主体构件和关系如下:

主要的核心部件解释如下:
SqlSession作为MyBatis工作的主要顶层API,表示和数据库交互的会话,完成必要数据库增删改查功能ExecutorMyBatis执行器,是MyBatis 调度的核心,负责SQL语句的生成和查询缓存的维护StatementHandler封装了JDBC Statement操作,负责对JDBC statement 的操作,如设置参数、将Statement结果集转换成List集合。ParameterHandler负责对用户传递的参数转换成JDBC Statement 所需要的参数,ResultSetHandler负责将JDBC返回的ResultSet结果集对象转换成List类型的集合;TypeHandler负责java数据类型和jdbc数据类型之间的映射和转换MappedStatementMappedStatement维护了一条<select|update|delete|insert>节点的封装,SqlSource负责根据用户传递的parameterObject,动态地生成SQL语句,将信息封装到BoundSql对象中,并返回BoundSql表示动态生成的SQL语句以及相应的参数信息ConfigurationMyBatis所有的配置信息都维持在Configuration对象之中。
