SpringBoot入门 - SpringBoot HelloWorld
SpringBoot入门 - SpringBoot HelloWorld
我们了解了SpringBoot和SpringFramework的关系之后,我们可以开始创建一个Hello World级别的项目了。@pdai
SpringBoot入门 - SpringBoot HelloWorld
为快速进行开发,推荐你使用IDEA这类开发工具,它将大大提升你学习和开发的效率。
- 选择 Spring Initialize
Spring提供的初始化项目的工具

当然你可以在https://start.spring.io/在新窗口打开中初始化你项目工程

- 填写 GAV三元组
- Group: 是公司或者组织的名称,是一种命名空间的概念,比如网站,那么group可以是tech.pdai
- Artifat: 当前项目的唯一标识
- Version: 项目的版本号,一般xx-SNAPSHOT表示非稳定版

- 选择初始化模块
Spring Initialize可以帮助你选择常见的功能模块的starter包

- 项目名
最后我们输入我们项目的名称,既可以初始化项目

创建 SpringBoot Web 应用
- README.md
README中可以添加这个项目的介绍,它将显示在github/gitlab/gitee等仓库托管中项目介绍的首页。

- .gitignore
gitignore是git仓库,你可以将不需要提交到代码仓库的文件添加到这个文件(比如程序编译后生成的运行目录target等),默认如下
HELP.md
target/
!.mvn/wrapper/maven-wrapper.jar
!**/src/main/**
!**/src/test/**
## STS
.apt_generated
.classpath
.factorypath
.project
.settings
.springBeans
.sts4-cache
## IntelliJ IDEA
.idea
*.iws
*.iml
*.ipr
## NetBeans
/nbproject/private/
/nbbuild/
/dist/
/nbdist/
/.nb-gradle/
build/
## VS Code
.vscode/- pom.xml
在Maven包管理pom.xml中添加依赖包
<?xml version="1.0" encoding="UTF-8"?>
<project xmlns="http://maven.apache.org/POM/4.0.0"
xmlns:xsi="http://www.w3.org/2001/XMLSchema-instance"
xsi:schemaLocation="http://maven.apache.org/POM/4.0.0 http://maven.apache.org/xsd/maven-4.0.0.xsd">
<parent>
<groupId>org.springframework.boot</groupId>
<artifactId>spring-boot-starter-parent</artifactId>
<version>2.5.3</version>
<relativePath/> <!-- lookup parent from repository -->
</parent>
<modelVersion>4.0.0</modelVersion>
<groupId>tech.pdai</groupId>
<artifactId>101-springboot-demo-helloworld</artifactId>
<version>1.0-SNAPSHOT</version>
<properties>
<maven.compiler.source>8</maven.compiler.source>
<maven.compiler.target>8</maven.compiler.target>
</properties>
<dependencies>
<dependency>
<groupId>org.springframework.boot</groupId>
<artifactId>spring-boot-starter-web</artifactId>
</dependency>
</dependencies>
<build>
<plugins>
<plugin>
<groupId>org.springframework.boot</groupId>
<artifactId>spring-boot-maven-plugin</artifactId>
</plugin>
</plugins>
</build>
</project>初始化后内容
我们添加如下的代码,启动即可启动一个WEB服务,通过浏览器访问/hello, 并返回Hello world.
- 添加代码
package tech.pdai.springboot.helloworld;
import org.springframework.boot.SpringApplication;
import org.springframework.boot.autoconfigure.SpringBootApplication;
import org.springframework.http.HttpStatus;
import org.springframework.http.ResponseEntity;
import org.springframework.web.bind.annotation.GetMapping;
import org.springframework.web.bind.annotation.RestController;
/**
* @author pdai
*/
@SpringBootApplication
@RestController
public class SpringBootHelloWorldApplication {
/**
* main interface.
*
* @param args args
*/
public static void main(String[] args) {
SpringApplication.run(SpringBootHelloWorldApplication.class, args);
}
/**
* hello world.
*
* @return hello
*/
@GetMapping("/hello")
public ResponseEntity<String> hello() {
return new ResponseEntity<>("hello world", HttpStatus.OK);
}
}给你的第一个应用添加包和代码
点击SpringBootHelloWorldApplication入口的绿色按钮,运行程序

运行后,你将看到如下的信息:表明我们启动程序成功(启动了一个内嵌的Tomcat容器,服务端口在8080)

这时候我们便可以通过浏览器访问服务
运行你的第一个程序
到此,你会发现一个简单的web程序居然完成了。这里你需要一些思考:
为什么我们添加一个starter-web模块便可以了呢?
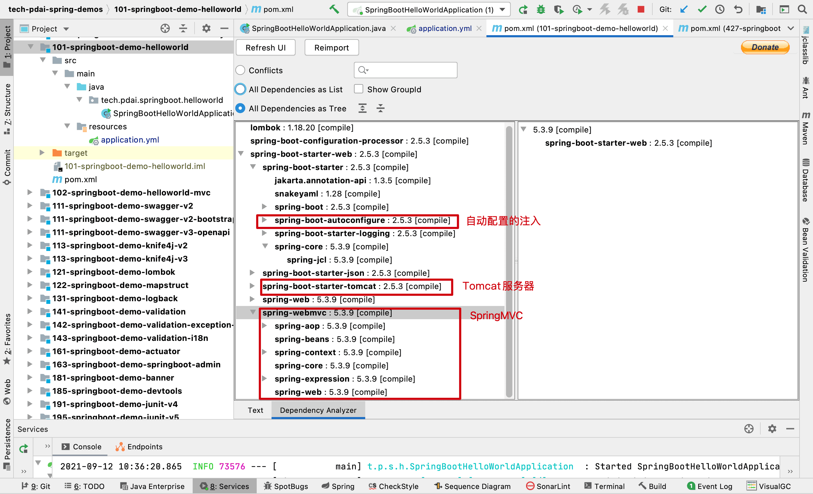
我们安装Maven Helper的插件,用来查看spring-boot-starter-web模块的依赖

我们看下这个模块的依赖,你便能初步窥探出模块支撑

我们如何更改更多Server的配置呢?比如Tomcat Server
为什么Tomcat默认端口是8080? 如前文所述,SpringBoot最强大的地方在于约定大于配置,只要你引入某个模块的xx-start包,它将自动注入配置,提供了这个模块的功能;比如这里我们在POM中添加了如下的包
<dependency>
<groupId>org.springframework.boot</groupId>
<artifactId>spring-boot-starter-web</artifactId>
</dependency>它内嵌了Tomcat并且提供了默认的配置,比如默认端口是8080.
我们可以在application.properties或者application.yml中配置

特别的,如果你添加了如下包
<dependency>
<groupId>org.springframework.boot</groupId>
<artifactId>spring-boot-configuration-processor</artifactId>
<optional>true</optional>
</dependency>并且你的IDE支持(比如IDEA商业版),可以自动给你配置提示

你也可以(cmd+点击)进入具体的配置文件。
SpringBoot还提供了哪些starter模块呢?
Spring Boot 推荐的基础 POM 文件
| 名称 | 说明 |
|---|---|
| spring-boot-starter | 核心 POM,包含自动配置支持、日志库和对 YAML 配置文件的支持。 |
| spring-boot-starter-amqp | 通过 spring-rabbit 支持 AMQP。 |
| spring-boot-starter-aop | 包含 spring-aop 和 AspectJ 来支持面向切面编程(AOP)。 |
| spring-boot-starter-batch | 支持 Spring Batch,包含 HSQLDB。 |
| spring-boot-starter-data-jpa | 包含 spring-data-jpa、spring-orm 和 Hibernate 来支持 JPA。 |
| spring-boot-starter-data-mongodb | 包含 spring-data-mongodb 来支持 MongoDB。 |
| spring-boot-starter-data-rest | 通过 spring-data-rest-webmvc 支持以 REST 方式暴露 Spring Data 仓库。 |
| spring-boot-starter-jdbc | 支持使用 JDBC 访问数据库。 |
| spring-boot-starter-security | 包含 spring-security。 |
| spring-boot-starter-test | 包含常用的测试所需的依赖,如 JUnit、Hamcrest、Mockito 和 spring-test 等。 |
| spring-boot-starter-velocity | 支持使用 Velocity 作为模板引擎。 |
| spring-boot-starter-web | 支持 Web 应用开发,包含 Tomcat 和 spring-mvc。 |
| spring-boot-starter-websocket | 支持使用 Tomcat 开发 WebSocket 应用。 |
| spring-boot-starter-ws | 支持 Spring Web Services。 |
| spring-boot-starter-actuator | 添加适用于生产环境的功能,如性能指标和监测等功能。 |
| spring-boot-starter-remote-shell | 添加远程 SSH 支持。 |
| spring-boot-starter-jetty | 使用 Jetty 而不是默认的 Tomcat 作为应用服务器。 |
| spring-boot-starter-log4j | 添加 Log4j 的支持。 |
| spring-boot-starter-logging | 使用 Spring Boot 默认的日志框架 Logback。 |
| spring-boot-starter-tomcat | 使用 Spring Boot 默认的 Tomcat 作为应用服务器。 |
所有这些 POM 依赖的好处在于为开发 Spring 应用提供了一个良好的基础。Spring Boot 所选择的第三方库是经过考虑的,是比较适合产品开发的选择。但是 Spring Boot 也提供了不同的选项,比如日志框架可以用 Logback 或 Log4j,应用服务器可以用 Tomcat 或 Jetty。
一些思考
https://github.com/realpdai/tech-pdai-spring-demos
